ポジティブワン株式会社
検索...
ホーム
製品情報
ボードコンピュータ
組込み開発ツール
NFC/EMV検証ツール
車載検証ツール
OS・ミドルウェア
規格認証
オートモーティブ
NFC/EMV
その他
ソリューション
NFCテストソリューション
通信ネットワークソリューション
画像技術ソリューション
NFCスマートカード
信頼性安全性システム
組み込みボードコンピュータ選定
デジタルサイネージの導入ソリューション
オートモーティブ開発ソリューション
SAEJ1939ソリューション
受託開発
受託開発サービス
ハードウェア
FPGA
ドライバ
アプリケーション
製造ライン
会社概要
企業理念
所在地
採用
インターンシップ
お問い合わせ
PLS - UDE
ホーム
製品情報
組込み開発ツール
PLS - UDE
Universal Debug Engine (UDE)
PLS社ユニバーサルデバッグエンジン(UDE)を使用して、16ビットおよび32ビットマイクロコントローラC16x、C166、ST10F276、ST10F280、XC166、XC2000、XE166、XMC4500のデバッグサポートを含むシステムオンシリコンのソフトウェア開発のための最高のソリューションを提供します
PLS
PLS tool add
詳しく見る
Universal Emulation Configurator (UEC)
ユニバーサルデバッグエンジン(UDE)の実績のあるユニバーサルエミュレーションコンフィグレータ(UEC)の強化により、一部のSoCでInfineon、NXP、STMicroelectronicsが提供する、いわゆるエミュレーションデバイスをさらに効率的に使用できます。エミュレーションデバイスに含まれる追加のトリガロジックのプログラミングは、信号タスクとアクションがステートマシンを介してリンクされるトレースタスクのグラフィカルな構成によって実行されます。
PLS
PLS tool add
Power Architecture
TriCore
AURIX
XC2000ED
詳しく見る
PLS - UDE MemTool FLASH programming
UDE MemTool FLASHプログラマによるFLASHプログラミング
PLS
PLS tool add
詳しく見る
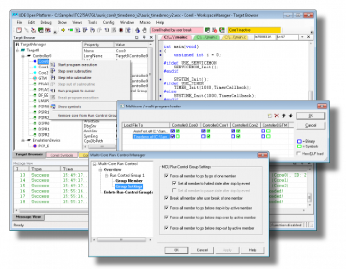
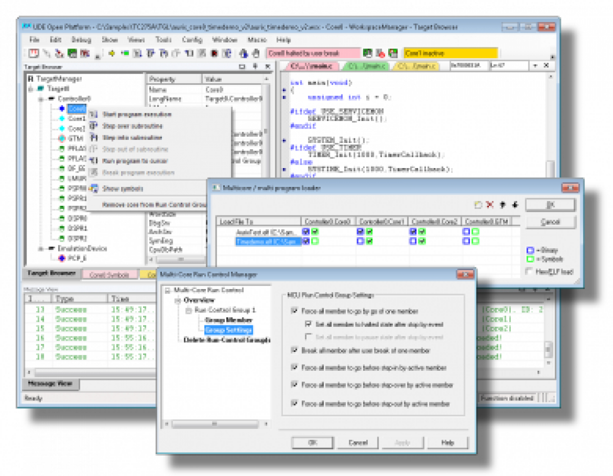
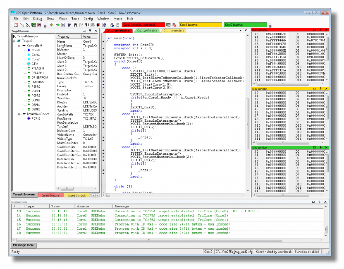
PLS Universal Multicore Workbench
Universal Multicore Workbenchは、マルチコア SoCのソフトウェアのデバッグとテストを強力に最適化する新しい開発ツール
PLS
PLS tool add
詳しく見る
PLSシステムデバッガ
ユニバーサルデバッグエンジンによるシステムレベルの分析
PLS
PLS tool add
詳しく見る
Keyword
Category
-- Select category --
製品情報
– ボードコンピュータ
– – ARM
– – – CORTEX-A715
– – – CORTEX-A710
– – – CORTEX-A510
– – – CORTEX-A78AE
– – – CORTEX-A78C
– – – CORTEX-A78
– – – CORTEX-A77
– – – CORTEX-A76
– – – CORTEX-A76AE
– – – CORTEX-A75
– – – CORTEX-A73
– – – CORTEX-A72
– – – Cortex-A65AE
– – – Cortex-A55
– – – CORTEX-A57/A53
– – – CORTEX-A35
– – – Cortex-A34
– – – Cortex-A34
– – – Cortex-A32
– – – CORTEX-A17
– – – CORTEX-A15
– – – CORTEX-A9
– – – CORTEX-A8
– – – ARM9/11
– – – CORTEX-A7
– – – Kryo / KRAIT
– – – その他
– – – Cortex-A65
– – PowerPC
– – – QorIQ
– – – PowerQUICC
– – – その他
– – Chinchilla System on module
– – x86
– – – x86
– – – その他
– – FPGA
– – – その他
– – – Intel / Altera
– – – Xilinx
– – – Libera
– – IoT
– – – AR VR Smart Glasses
– – – LPWAN LoRa platfrom
– – – IoT
– – – その他
– – – Wireless Connectivity
– – センサ
– – – 環境センサ
– – – 位置センサ
– – – 電気センサ
– – – その他
– – 産業用コントローラ
– – chinchilla
– 組込み開発ツール
– – コンパイラ
– – – Cosmic
– – – Tasking
– – – RAISONANCE
– – – GNU
– – 統合開発環境
– – – Tasking
– – – Segger - other
– – – Segger - Embedded Studio
– – – RAISONANCE
– – – PLS - UDE
– – – PEMICRO
– – – iSystem - WinIDEA
– – – Cosmic
– – 開発用ICE
– – – iSystem - ICxxxx
– – – RAISONANCE - Rlink
– – – PEMICRO - Multilink
– – – PLS - UAD
– – – Segger - J-link
– – – Phyton
– – – STX PoowerPC/RapidEFT
– – 製造用ライタ
– – – PEMICRO - Cyclone
– – – Segger - Flasher
– – 書き込みツール
– – 各種ユーティリティ
– – 各種アクセサリ
– – Tracealyzer
– NFC/EMV検証ツール
– – NFC検証認証ツール
– – – ISO10373-6/ICAO
– – – ISO10373-7
– – – SWP/ISO7816
– – – NFC FORUM
– – – EMVCO level1
– – – EMVCO level2/3
– – – 物理テスト
– – NFCテスト冶具
– – – ISO10373-6
– – – ISO10373-7
– – – NFC FORUM
– – – EMVCO
– – ストライプ解析
– – – ストライプカード検証ツール
– – NFCエミュレータ機器
– – NFCアナライザ
– – – 非接触型プロトコル解析
– – – 接触型プロトコル解析
– – – ICチップ解析(EMVCO)
– OS・ミドルウェア
– – OS
– – – リアルタイムOS
– – – Windows
– – – Linux
– – ネットワーク
– – – 標準ネットワーク
– – – セキュリティ・ネットワーク
– – – 産業用ネットワーク
– – ファイルシステム
– – – 標準ファイルシステム
– – – 産業用ファイルシステム
– – USB
– – – USBホスト
– – – USBデバイス
– – GUI
– – – 組み込みGUI
– – サンプルコード
– – – マスタ&スレーブ実装
– – – データ整合性チェックと暗号モジュール
– – – 更新データ書き込み
– – 暗号・セキュリティ
– – – 暗号・セキュリティ
– – データベース
– – – 組み込みデータベース
– – EMVCO
– – – EMVCO level1カーネル
– – – EMVCO level2カーネル
– 車載検証ツール
– – CAN/LIN検証ツール
– – 車載Ethernet検証
– – ADAS(先進運転支援システム)
規格認証
– オートモーティブ
– – CANテスト
– – CAN FD
– – イーサネット
– – GMLAN
– – LIN(ISO 17987)
– – SAE J2602
– – PSI5
– – ESD
– – LIN SNPD
– NFC/EMV
– – ISO10373-6
– – ISO10373-7
– – eMRTD(ICAO)
– – EMVCO level1
– – EMVCO level2&3
– – NFCFORUM
– – ISO / IEC 18013運転免許
– その他
– – 電波法
– – HDMI認証
– – 環境テスト
chinchilla
– Chinchilla Jetson Carrier Board
– Chinchilla Platform